Lake and Stream Buffer Zone Widths' Effects on Nutrient Export to Lake Rawapening, Central Java, Indonesia: A Simple Simulation Study
1 Research Center for Ecology and Ethnobiology, National Research and Innovation Agency, Bogor, Indonesia
2 Environmental Health Program, Faculty of Health Sciences, Universiti Teknologi MARA, Sarawak, Malaysia
*) Correspondence: fmaf001@brin.go.id
Abstract
Lake ecosystems in Indonesia face serious environmental problems. One of those problems is eutrophication caused by excessive plant nutrients, particularly nitrogen (N) and phosphorus (P). Water quality degradation and biodiversity loss are the effects of eutrophication. The government of Indonesia (GoI) has issued a regulation on determining lake and stream buffer zones, but it has not been fully implemented in the field. Additionally, the data related to the effects of each buffer zone width is not available. This study aims to determine the effects of buffer zone widths (those of both streams and lakes) on eutrophication. It simulates the effect of lake and stream buffer zone widths on nutrient export to Lake Rawapening. The Nutrient Retention sub-model, which is part of InVEST (Integrated Valuation of Environmental Services and Tradeoffs) software, has been used for this research to analyse information from several data sources, including a Digital Elevation Model (DEM) and measurements of soil depth, annual rainfall, land cover/use, watershed/sub-watershed boundaries, and biophysical conditions. Several studies of eutrophication in Lake Rawapening have measured the magnitude of eutrophication but have not discussed the effects of buffer zone widths. Therefore, this study accommodates the updated data on how much effect of buffer zone widths on the reduction of nutrient export. Five scenarios of buffer zone width are considered: 30 m., 90 m., and 150 m, where the lake buffer zone widths and the stream buffer zone width are 30 m. The results indicated that the maximum nutrient export reduction of lake buffer zones was only 2.63% (for N) and 3.56% (for P). On the other hand, the 30 m stream buffer zone width reduced the nutrient export to Lake Rawapening by up to 43.05% for N and by 44.90% for P. A 30 m combined lake and stream buffer zone width slightly increases the nutrient export reduction effectiveness, i.e., 0.41% and 0.56% for N and P, respectively.
Keywords: lake eutrophication, buffer zone, nutrient export, catchment area, Lake Rawapening.
Lake ecosystems play a vital role not only for humans but also for other living things. As catchment area transition zones, terrestrial, aquatic, and riparian ecosystems are important parts of lake ecosystems (KLH, 2014c). Around the world, lakes provide numerous ecosystem benefits to humans, and many other organisms rely on them for survival (Mammides, 2020). With around 840 lakes, Indonesia derives many benefits from lake ecosystems, such as controlling flood and drought, sediment anchoring, global climate control, water and energy supply, fishing and agriculture, tourism, research, and education, and the sustaining of habitats for flora and fauna (KLH, 2014c).
Lake ecosystems face various environmental issues currently. They not only relate to lake water bodies but also to lake buffer zones and catchment areas, e.g., lake eutrophication. Anthropogenic or cultural eutrophication is one of the greatest environmental threats to the health of lake ecosystems (Zhang et al., 2022). It results from excessive levels of nutrients, particularly nitrogen (N) and phosphorus (P), in lake water. These nutrients derive from plants and cause the unwanted enrichment of aquatic systems. Human activities exacerbated this enrichment, leading to high rates of nutrient inputs seeping from point and non-point sources into the lake body (Chislock et al., 2013; Wang et al., 2020). N and P nutrients are crucial for agricultural production because they are necessary to increase crop yields. Recently, the overuse of these nutrients has increased to maintain crop productivity (Li et al., 2020). Uncontrolled plant and algae growth brought on by eutrophication results in an imbalance between the production and the consumption of algae (Khan & Mohammad, 2014; Morsy et al., 2017). Eventually, lake eutrophication reduces lake utilization benefits (Khan & Mohammad, 2014; Piranti, 2019), both ecologically and socio-economically. The negative impacts of lake eutrophication include algae blooms, biodiversity decline, available dissolved oxygen depletion, water weed (e.g., water hyacinth) spread, water quality and quantity decline, transportation disruption, and general lake economic value reduction (Irianto & Triweko, 2019; Piranti, 2019).
The government of Indonesia (GoI), through the Ministry of Public Works and Housing (MPWH), has introduced a regulation on the determination of lake and stream buffer zones, which range from 10 m. to 100 m., depending on the characteristics of the streams, and at least 50 m. for lake buffer zones (Ministry of Public Works and Housing, 2015). One of the aims of this regulation is to protect the flourishing of lakes and streams from development activities in the surrounding area. Lake and stream buffer zones, called riparian buffer zones, form the interface between aquatic and terrestrial environments. They play an important role in the maintenance of aquatic-terrestrial ecosystem function by filtering nutrients carried by groundwater and surface runoff before the groundwater and runoff enter streams or lake bodies to prevent eutrophication (Vought et al., 1995; Cao et al., 2018). Unfortunately, the lake and stream buffers regulation has not yet been fully implemented in the field. Thus, many lake ecosystems in Indonesia are still under massive pressure from development activities, leading to ecosystem degradation (Republik Indonesia, 2021)., for example, due to anthropogenic eutrophication. The eutrophication level was a determinant factor in setting lake national priorities (KLH, 2014c). The Lake Rescue Movement has also contributed to the decision that lake eutrophication countermeasures should become a top program priority (KLH, 2011, 2014a, 2014b).
Several studies on eutrophication in Lake Rawapening have been conducted, such as Nugroho (2022b), Piranti (2019), and Wuryanta & Murtiono (2018). However, all studies focused on the magnitude of nutrient export and spatial distribution of eutrophication in Lake Rawapening. Nugroho (2022b) estimated nutrient export's magnitude and spatial distribution using the InVEST (Integrated Valuation of Environmental Services and Tradeoffs) software suite. Piranti (2019) observed the magnitude of nutrient export during the rainy and dry seasons. Wuryanta & Murtiono (2018) observed the magnitude of nutrient export into Lake Rawapening from agricultural land. Murtiono & Wuryanta (2016) also conducted observations of eutrophication sources in Lake Rawapening. Similar studies on eutrophication exist worldwide, such as Lake Chaohu, China (Yang et al., 2020); Lake Poyang, China (Pu et al., 2021); Lake Lugano, Switzerland (Tu et al., 2019); and Lake George, Florida (Longley et al., 2019), but one which focuses on determining the effects of buffer zone widths on eutrophication is limited (Bhagowati & Ahamad, 2019).
This study aims to determine the effects of buffer zone widths (those of both streams and lakes) on eutrophication. This study involves obtaining updated data for the future and can be used as evidence for formulating government regulations regarding stream and lake buffer zone widths. This study achieves this aim by simulating the effect of lake and stream buffer zone widths on nutrient export to Lake Rawapening using the nutrient retention/export model. The article follows a systematic structure to investigate the effects of buffer zone widths on eutrophication and its potential implications for government regulations. The following section describes the approach used to collect data and simulate the impact of buffer zone widths on nutrient export to Lake Rawapening. The results and discussion section presents the findings of the simulations and analyzes the implications of different buffer zone widths on eutrophication. Finally, the conclusion summarizes the study's key findings, highlights its significance, and offers recommendations for future lake and stream buffer zone management.
2. Research Methods
2.1. Study Area
This study was carried out in the catchment area of Lake Rawapening, i.e., Rawapening Sub-watershed, upstream from Tuntang Watershed, between 110o17' - 110o30' East longitude and 7o5' - 7o25' South latitude (Piranti, 2019). Apriliyana (2015) has stated that Lake Rawapening, a semi-natural lake, was one of the fifteen lakes given an official priority designation by the government of Indonesia (Chulafak et al., 2021; Soeprobowati et al., 2012). This priority is given due to its various environmental problems, such as eutrophication and sedimentation. Rawapening Sub-watershed is located in the administrative district of Semarang Regency and Salatiga City, Central Java Province. It has an area of about 27,130 ha (Nugroho, 2017; Piranti, 2019). More information on Lake Rawapening can be found in (Nugroho, 2022a, 2022b). A map of the study area is presented in Figure 1.
2.2. Data
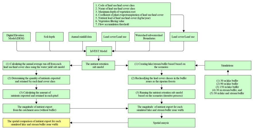
This research collects data from literature and institutional documents (Nugroho, 2022b). The data presented in Table 1 is used in modeling nutrient export using the Nutrient Retention sub-model and simulating the effects of lake and stream buffer zone widths on nutrient export to Lake Rawapening. The table provides information on the data sources and additional remarks for each dataset, including the digital elevation model, soil depth, annual rainfall, land cover/use, and watershed/sub-watershed boundaries. Furthermore, the biophysical table contains essential parameters such as coefficients for potential evapotranspiration, nutrient load, vegetation filtering values, and flow accumulation threshold, crucial for simulating nutrient dynamics and buffer zone effects in the study area.
Table 1.The data used in modeling nutrient export using the Nutrient Retention sub-model and the simulation of lake and stream buffer zone widths' effects on nutrient export to Lake Rawapening.
|
Data |
Source |
Remarks |
|
Digital elevation model (DEM) |
The United States Geological Survey (USGS) |
Shuttle Radar Topographic Mission (SRTM-DEM) image with spatial resolution of 1arc-second (30 m) |
|
Soil depth |
Balai Besar Wilayah Sungai (BBWS) Pemali Juana |
Land system map and soil type map (Regional Physical Planning Programme for Transmigration - RePPProT) |
|
Annual rainfall |
Pusat Sumber Daya Air dan Tata Ruang (PuSDATARu) Central Java |
Monthly rainfall data from 19 rainfall stations (2008-2017) |
|
Land cover/use |
Balai Penelitian dan Pengembangan Teknologi Pengelolaan Daerah Aliran Sungai (BPPTPDAS) |
Updated Rupa Bumi Indonesia (RBI) map from Badan Informasi Geospasial (BIG) scale 1:25,000 |
|
Watershed/ sub-watershed boundaries |
Balai Pengelolaan Daerah Aliran Sungai dan Hutan Lindung (BPDASHL) Pemali Jratun |
|
|
Biophysical table |
InVEST documentation |
Containing: (1) code (integer) for each land cover/use class (lucode); (2) description/name of each land cover/use class (lulc_desc); (3) maximum root depth for vegetation cover/land use class (mm) (root_depth); (4) value of non-vegetated land cover/use class 1; (4) Coefficient of plant evapotranspiration for each land cover/use class (Kc), to calculate potential evapotranspiration using plant physiological characteristics to modify references evapotranspiration (decimal value between 0-1.5); (5) Nutrient load (N/P) for each land cover/use class (kg./ha./year)( load_n/load_p), based on the coefficient of nutrient export; (6) vegetation filtering value per pixel for each land cover/use class (eff_n/eff_p); (7) percent between 0-1 the minimum number of pixels that flow into a pixel to be considered part of the stream network (Flow accumulation threshold) the default value is 1000. |
Figure 1. Map of the study area showing the sub-watershed boundary and elevation (Rawapening Sub-watershed).
2.3. Data analysis
This study comprises two main steps, i.e.: (1) calculating the nutrient export from Lake Rawapening and (2) simulating the lake and stream buffer widths' effect on nutrient export reduction. The sub-model of Nutrient Retention is used to analyze nutrient export from Lake Rawapening. This sub-model is part of the InVEST (Integrated Valuation of Environmental Services and Tradeoffs) software. The software model was developed by the Natural Capital Project Stanford University (Sharp et al., 2015). This study uses The InVEST model as an analytical tool because it can help analyse various spatial resolutions, including local scales such as Lake Rawapening. The Nutrient Retention sub-model involves three steps to analyze the number of N and P retained and exported by different land covers, in every watershed or sub-watershed and at each pixel. These stages are: (1) calculating the annual average runoff from each land cover class using the Water Yield sub-model, (2) determining the number of N and P particles retained and exported in each land cover class based on the nutrient loading and filtering capacity in a table, and (3) calculating each pixel of the number of N and P retained and exported (Sharp et al., 2015; Sharps et al., 2017). The model counts the number of nutrient particles entering the river/water body through the flow of nutrients exported at each pixel. The nutrient export at the watershed or sub-watershed level was calculated by aggregating the N and P loads reaching each pixel's stream/lake body. Details of the analysis of nutrient export from Lake Rawapening can be found in Nugroho (2022b). Details of the biophysical table, such as root depth and coefficient of plant (Kc) can be found in Nugroho (2017).
The effect of lake and stream buffer zone widths on total N and P exports was spatially simulated by converting the land cover into riparian forests. Riparian forests in this simulation were assumed to have the same characteristics as forests with the largest nutrient retention ability. The simulation used five scenarios based on buffer zone width, i.e. : (1) 30 m. lake buffer, (2) 90 m. lake buffer, (3) 150 m. lake buffer, (4) 30 m. stream buffer, and (5) 30 m. lake and stream buffer. This study used a 30 m. minimum buffer zone width corresponding to the spatial resolution of SRTM-DEM, i.e., 30 m. The research methodology is shown in Figure 2.
Figure 2. A flowchart showing the research methodology.
2. Results and Discussion
2.1. The nutrient export magnitude and the effect for each simulated lake and stream buffer zone width
The results of the analysis showed that the estimated N exports entering Lake Rawapening totaled 847,899.59 kg./year (37.5%), and the estimated P exports totaled 153,145.44 kg./year (35.7%) (Nugroho, 2022b). These high nutrient export levels contributed significantly to the eutrophication process in Lake Rawapening, which was classified as anthropogenic eutrophication. Previous studies found that the high N and P exports came from rain-fed paddy fields, irrigated paddy fields, settlements, and vegetable farmland (Murtiono & Wuryanta, 2016; Nugroho, 2022b). This condition occurs because crops only use a small portion of the nutrients from applied fertilizers, leaving a considerable amount of unused nutrients to enter the water supply through leaching and runoff. The mode and timing of fertilization and the extent of land cover are the key factors determining nutrient export levels by runoff from watersheds (Li et al., 2020). According to Piranti (2019), community activities, reflected in the land cover/use classes in the catchment areas, affected the number of nutrient exports. Excessive fertilizer uses in farming and domestic waste disposal (Nugroho, 2022b) due to urbanization and fertilizer production, which increase N and P exports, are major contributors to anthropogenic eutrophication in aquatic ecosystems. Sharp et al. (2015) reported that topography (slope), climate (rainfall and temperature), and land cover conditions are the main factors influencing the number of nutrients exported into water bodies.
The simulation of the effect of lake and stream buffer zone widths on the total export of N and P nutrients indicated that the wider the lake buffer covered by riparian forest, the greater the effect of the buffer zone on reducing the nutrients exported into the lake body. The 30 m. lake buffer was able to reduce the export of N and P nutrients by 14,150.77 kg and 3,458.79 kg, respectively, or 1.67% and 2.26% of the total nutrient export that would have occurred without a lake buffer (Figure 2 and Figure 3). Increasing the buffer width to three times only increases the percentage of nutrient export reduction by less than 1%. When the width of the lake buffer becomes 150 m., the export of nutrients N and P decreases by 2.63% and 3.56%, respectively. Thus, in general, it can be concluded that the effect of lake buffers in reducing the levels of nutrient exports into the lake body is not significant. This condition is mainly due to the characteristics of the nutrient exports that follow the surface flow so that the nutrient load not only enters from around the lake but is also carried by the stream flow of the catchment area above it.
Simulations of the effect of the stream buffer width on the reduction of the nutrient load entering Lake Rawapening were also carried out based on the characteristics of the export of nutrients that follow the runoff. The simulation results show that with a 30 m. wide stream buffer, the export of nutrients entering the lake body is significantly reduced. There is a drop of 43.05% (364.996.47 kg) for N and 44.90% (68.765.93 kg) for P. The stream buffer in the form of riparian forest with high retention capacity can filter surface runoff containing nutrients before the runoff enters the stream, reducing the amount of nutrient load entering the lake body. Vought et al. (1995) stated that the loading dynamic and export of nutrients in a watershed are mainly controlled by hydrology; thus, stream network characteristics are important, mainly related to nutrient transport. Anbumozhi et al. (2005) reported that the greatest reductions are found along higher-order streams with a low gradie, leading to slow movement. Plant sequestration also influences the reduction of nutrient exports (Mayer et al., 2005). When the stream buffer is combined with the 30 m. wide lake buffer, nutrient exports to Lake Rawapening are reduced by 43.46% (N) and 45.46% (P). Therefore, the inclusion of only a 30-m.-wide lake buffer only has an effect of about 0.5%. The quantities of N and P nutrients that enter Lake Rawapening when there is a combined 30 m. lake and stream buffer are 479,392.81 kg (N) and 83,522.73 kg (P), respectively (Figure 2). The magnitude of the export of N and P nutrients and the nutrient export reduction based on the buffer zone widths are presented in Figure 3 and Figure 4, respectively.
Figure 3. Total nutrient exports into Lake Rawapening for each buffer zone width.
Figure 4. Nutrient export reduction based on buffer zone widths.
2.2. The spatial comparison of the effect of lake and stream buffer zone widths on nutrient export to Lake Rawapening
In addition to land cover/use classes, the proximity to the stream network affects the volume of nutrient exports (Brooks et al., 2013). The closer the nutrient sources are to the streams, the higher the nutrient export value. When the source is close to the stream, the nutrient load will be transported to the stream faster (Nugroho, 2022b). Thus, there will be less potential for retention by land cover. Considering this transport characteristic, keeping the riparian buffer intact is importanto intercept nutrients before they enter the streams (Cao et al., 2018). Despite making up only a small portion of the catchment area, the riparian buffer zones significantly control on-point source pollution (Li et al., 2019).
Figure 5. Spatial comparison of the effect of lake and stream buffer zone widths on nutrient exports to Lake Rawapening : (a) N-export – no buffer, (b) N-export – 150 m. lake buffer, (c) N- export – 30 m. stream buffer, (d) P-export – no buffer, (e) P-export – 150 m. lake buffer, and (f) P-export – 30 m. stream buffer.
Spatially, the effect of the lake buffer zone can be observed in the decreased value of N and P exports around Lake Rawapening (Figure 5a to 5c for N and Figure 5d to 5f for P). Although the nutrient export values around Lake Rawapening have decreased, the nutrient export value from vegetable farmland remains high (indicated by the dark blue color on the map). Thus, the lake buffer zone can be less effective than a stream buffer zone (2.63% and 3.56% for N and P, respectively, based on a 150 m. lake buffer zone width). On the other hand, the stream buffer zone can significantly reduce nutrient export values across Lake Rawapening. The effect of the stream buffer zone can be easily observed in the decreasing levels of nutrient export from arable farmland (from dark blue to light green on the map: Figure 5a to 5c and 5d to 5f for N and P, respectively). The simulation indicated a significant nutrient reduction of 43.05% and 44.90% for N and P, respectively (Figure 3). The spatial comparison of the effect of lake and stream buffer zone widths on nutrient export to Lake Rawapening is presented in Figure 5. To ensure readability, only the maps of no buffer, 150 m. lake buffer and 30 m. stream buffer are compared.
3.3. Discussion
The buffer zone is an effective way to complement the land management system, including nutrient management. This research divides the buffer zone into a stream buffer zone and a lake buffer zone. Stream buffer zones (often called riparian buffers) are naturally vegetated areas along rivers. The stream buffer zone is important to the river ecosystem and other ecosystems, such as lakes, ponds, and wetlands (Shapiro, 2015). The lake buffer zone, on the other hand, is the area of land that surrounds and has a certain distance from the edge of the lake which functions as a lake protection area (Ministry of Public Works and Housing, 2015).
Based on the research results, we can conclude that the stream buffer zone is more effective in reducing nutrient export than the lake buffer zone. This result aligns with the research conducted by Vought et al. (1995), which stated that the 10 m stream buffer zone can reduce phosphorus by 65% – 95%. The results of this study also show that the reduction of Phosphorus (P) is higher than that of Nitrogen (N) for all buffer zone width scenarios. This reduction is because phosphorus has characteristics that mean it is more easily absorbed by the soil (Vought et al., 1995). Based on the study by Ptak & Ławniczak (2018), we can say that improving water quality by reducing nutrient sources in streams is an important way of reducing nutrient export into lakes. Strategies for controlling the main pollutant sources of water must be considered in lake management. In addition, land use in riparian areas (stream buffer zones) plays an important role in the self-purification process of rivers because these areas can absorb pollutant materials (Ministry of Environment and Forestry Republic of Indonesia, 2017). The greater the distance between a river and a lake, the more optimal the self-purification process (Agustiningsih et al., 2012; Zahara et al., 2016; Zubaidah et al., 2019).
This study's results lead us to recommend that management zones consisting of grass or herba ceous cover should be established next to the riparian forest to improve the functioning of buffer zones. These zones would filter runoff and trap sediment, pesticides, or nutrients, especially those from agricultural land or erosive areas (Nurmi, 2010). Another recommendation for improving buffer zone management is to analyze their geomorphology, including curvature, roughness, and elevation; these characteristics significantly influence nutrition (Martinsen & Sand-Jensen, 2022). This approach can be combined with the results of this study, especially for the stream buffer zone, which has the highest level of effectiveness in reducing nutrient export.
This research has limitations. The quality of the input data determines the quality of the modeling results. The results of this study also require validation in the field, using methods such as making research demonstrating plots for direct measurements. Several factors in the field have also not been accommodated in this study, such as the socio-economic conditions of the community. Therefore, further research is needed to show in more detail the effects of the buffer zone on nutrient exports so that the research results can become inputs for government policy-making and be implemented directly in the field.
4. Conclusion
By applying high dosages of fertilizer, especially in rainfed paddy fields, irrigated paddy fields, settlements, and arable farmland, agricultural practices have contributed significantly to the accelerated eutrophication of Lake Rawapening. This eutrophication occurs because crops only use a small portion of the nutrients in applied fertilizers, leaving a considerable amount of unused nutrients to enter groundwater and streams through leaching and runoff. Riparian buffer zones are optimal for reducing non-point source pollution before it enters waterways. The simulation of the effect of lake and stream buffer zone widths suggested that stream buffers are much more effective than lake buffers in reducing Nitrogen (N) and Phosphorus (P) nutrient export. The 30 m. width stream buffer can reduce the nutrient export of N and P by 43.05% and 44.90%, respectively; by contrast, % the 150 m. lake buffer zone reduces P by only 2.63% and N by 3.56%. Spatially, the most significant reduction of nutrient exports was located in arable farmland with the highest nutrient loads when a 30 m. width of the stream buffer zone was implemented. The results of this study also show that the reduction of Phosphorus (P) is higher than that of Nitrogen (N) in all buffer zone width scenarios. This reduction is because phosphorus has characteristics that make the soil more easily absorb. Rivers also can self-purify so that they can absorb pollutant materials. The greater the distance between the river and the lake, the more optimally the self-purification process will run. Considering the effectiveness of stream buffers in reducing nutrient export to Lake Rawapening, it is important to create intact riparian buffers along the stream network. Establishing such riparian buffers, in compliance with the lake and stream buffers regulations, should be emphasized in areas with high nutrient loading, mainly arable farmland and irrigated paddy fields, to maintain the function of the aquatic ecosystem of Lake Rawapening. This study is based on modeling. Therefore, a field study is needed for further analysis because several other conditions in the field have not been accommodated in this study, such as the socio-economic conditions of the community. The results of this study could form the basis for the next piece of research. In this way, the present research results can help form a comprehensive understanding leading to much-needed forecasting, policy, and infrastructure, e.g., an effective buffer zone management model for Indonesia and implementing the best widths and types of buffer zones.
Acknowledgments
The author would like to thank Balai Penelitian dan Pengem-bangan Teknologi Pengelolaan Daerah Aliran Sungai, Ministry of Environment and Forestry for providing funding for the research. The author also appreciates the help from Asep Hermawan and Santi Fandriani during data collection.
Author Contributions
Conceptualization: : Firda Maftukhakh Hilmya Nada, Nunung Puji Nugroho; methodology: : Firda Maftukhakh Hilmya Nada, Nunung Puji Nugroho; investigation: Firda Maftukhakh Hilmya Nada, Nunung Puji Nugroho ; writing—original draft preparation: Firda Maftukhakh Hilmya Nada, Nunung Puji Nugroho; writing—review and editing: Firda Maftukhakh Hilmya Nada, Nunung Puji Nugroho, Nurzawani Binti Md Sofwan; visualization: Firda Maftukhakh Hilmya Nada, Nunung Puji Nugroho. All authors have read and agreed to the published version of the manuscript.
References
Agustiningsih, D., Sasongko, S. B., & Sudarno. (2012).Analisis Kualitas Air dan Strategi Pengendalian Pencemaran Air Sungai Blukar Kabupaten Kendal. Jurnal Presipitasi, 9(2), 65–71.
Anbumozhi, V., Radhakrishnan, J., & Yamaji, E. (2005). Impact of riparian buffer zones on water quality and associated management considerations. Ecological Engineering, 24(5), 517–523. doi: 10.1016/j.ecoleng.2004.01.007
Apriliyana, D. (2015). Pengaruh perubahan penggunaan lahan SubDAS Rawapening terhadap erosi dan sedimentasi Danau Rawapening. Jurnal Pembangunan Wilayah Dan Kota, 11(1), 103–116. doi: 10.14710/pwk.v11i1.8661
Bhagowati, B., & Ahamad, K. U. (2019). A review on lake eutrophication dynamics and recent developments in lake modeling. Ecohydrology & Hydrobiology, 19(1), 155-166. doi: 10.1016/j.ecohyd.2018.03.002
Brooks, K. N., Ffolliott, P. F., Gregersen, H. M., & DeBano, L. F. (2013).Hydrology and the management of watersheds - fourth edition. John Wiley & Sons, Inc.
Cao, X., Song, C., Xiao, J., & Zhou, Y. (2018). The optimal width and mechanism of riparian buffers for storm water nutrient removal in the Chinese eutrophic Lake Chaohu Watershed. Water, 10(10), 1489. doi: 10.3390/w10101489
Chislock, M. F., Doster, E., Zitomer, R. A., & Wilson, A. E. (2013). Eutrophication: causes, consequences, and controls in aquatic ecosystems. Nature Education Knowledge, 4(4), 10.
Chulafak, G. A., Kushardono, D., & Yulianto, F. (2021). Utilization of multi-temporal Sentinel-1 satellite imagery for detecting aquatic vegetation change in Lake Rawapening, Central Java, Indonesia. Papers in Applied Geography, 7(3), 316–330. doi: 10.1080/23754931.2021.1890193
Irianto, E. W., & Triweko, R. W. (2019). Eutrofikasi waduk dan danau: Permasalahan, pemodelan, dan upaya pengendalian. ITB Press.
Khan, M. N., & Mohammad, F. (2014). Eutrophication: challenges and solutions. In Eutrophication: causes, consequences and control (pp. 1–15). Springer.
KLH. (2011). Gerakan Penyelamatan Danau (Germadan) Danau Rawapening. Kementerian Lingkungan Hidup (KLH).
KLH. (2014a). Gerakan Penyelamatan Danau (GERMADAN) Tempe. Kementerian Lingkungan Hidup (KLH).
KLH. (2014b). Gerakan Penyelamatan Danau (GERMADAN) Toba. Kementerian Lingkungan Hidup (KLH).
KLH. (2014c). Grand design penyelamatan ekosistem danau Indonesia. Kementerian Lingkungan Hidup (KLH) .
Li, C., Wang, Y., Ye, C., Wei, W., Zheng, B., & Xu, B. (2019). A proposed delineation method for lake buffer zones in watersheds dominated by non-point source pollution. Science of the Total Environment, 660, 32–39. doi: 10.1016/j.scitotenv.2018.12.468
Li, Y., Abegunrin, T. P., Guo, H., Huang, Z., Are, K. S., Wang, H., Gu, M., & Wei, L. (2020). Variation of dissolved nutrient exports by surface runoff from sugarcane watershed is controlled by fertilizer application and ground cover. Agriculture, Ecosystems and Environment, 303(May), 107121. doi: 10.1016/j.agee.2020.107121
Longley, K. R., Huang, W., Clark, C., & Johnson, E. (2019). Effects of nutrient load from St. Jones River on water quality and eutrophication in Lake George, Florida. Limnologica, 77, 125687. doi: 10.1016/j.limno.2019.125687
Mammides, C. (2020). A global assessment of the human pressure on the world's lakes. Global Environmental Change, 63(February 2019), 102084. doi: 10.1016/j.gloenvcha.2020.102084
Martinsen, K. T., & Sand-Jensen, K. (2022). Predicting water quality from geospatial lake, catchment, and buffer zone characteristics in temperate lowland lakes. Science of the Total Environment, 851. doi: 10.1016/j.scitotenv.2022.158090
Mayer, P. M., Reynolds, S. K., & Canfield, T. J. (2005). Riparian buffer width, vegetative cover, and nitrogen removal effectiveness: a review of current science and regulations. In Epa/600/R-05/118. National Risk Management Research Laboratory Office of Research and Development U.S. Environmental Protection Agency Cincinnati,. http://nepis.epa.gov/Exe/ZyPDF.cgi/2000O182.PDF?Dockey=2000O182.PDF
Ministry of Environment and Forestry Republic of Indonesia. (2017). Petunjuk Teknis Restorasi Kualitas Air Sungai.
Ministry of Public Works and Housing. (2015). Peraturan Menteri Pekerjaan Umum dan Perumahan Rakyat Nomor 28/PRT/M/2015 tentang Penetapan Garis Sempadan Sungai dan Garis Sempadan Danau. In Berita Negara Republik Indonesia Tahun 2015 Nomor 772. Kementerian Pekerjaan Umum dan Perumahan Rakyat Republik Indonesia.
Morsy, K., Morsy, A., Morsy, M., & Thakeb, H. (2017). Eutrophication of aquatic ecosystems: A viewpoint on the environmental impact of climate change. Journal of Environmental Science and Engineering B, 6, 506–514. doi: 10.17265/2162-5263/2017.10.002
Murtiono, U. H., & Wuryanta, A. (2016). Telaah eutrofikasi pada Waduk Alam Rawapening. Prosiding Seminar Nasional Geografi UMS 2016: Upaya Pengurangan Risiko Bencana Terkait Perubahan Iklim, 170–181.
Nugroho, N. P. (2017). Estimasi hasil air dari daerah tangkapan air Danau Rawa Pening dengan menggunakan Model InVEST. Majalah Ilmiah Globë, 19(2), 157–166. doi: 10.24895/MIG.2017.19-2.578
Nugroho, N. P. (2022a). Sediment export estimation from the catchment area of Lake Rawapening using InVEST model. IOP Conference Series: Earth and Environmental Science, 950(1), 12072. doi: 10.1088/1755-1315/950/1/012072
Nugroho, N. P. (2022b). Spatial distribution of nutrient export from the catchment area of Lake Rawapening (E. Yulihastin, P. Abadi, P. Sitompul, & W. Harjupa, Eds.; pp. 517–529). Springer Nature Singapore.
Nurmi, L. (2010). Buffer Zone Plans for Lake Nakuru National Park and for Njoro River in Kenya. Laurea University of Applied Sciences.
Pu, J., Wang, S., Ni, Z., Wu, Y., Liu, X., Wu, T., & Wu, H. (2021). Implications of phosphorus partitioning at the suspended particle-water interface for lake eutrophication in China's largest freshwater lake, Poyang Lake. Chemosphere, 263, 128334.
Piranti, A. S. (2019). Pengendalian eutrofikasi Danau Rawapening (Monograf) (T. Setyawardani, Ed.). Penerbit Universitas Jenderal Soedirman.
Ptak, M., & Ławniczak, A. E. (2018). Changes in land use in the buffer zone of lake of the Mała Wełna catchment. Limnological Review, 12(1), 35–44. doi: 10.2478/v10194-011-0043-z
Republik Indonesia. (2021). Peraturan Presiden Nomor 60 Tahun 2021 tentang Penyelamatan Danau Prioritas Nasional. In Lembaran Negara Republik Indonesia Tahun 2021 Nomor 143. Sekretariat Kabinet Republik Indonesia.
Shapiro, H. (2015).The Importance of Streamside Buffers in Conservation. Triangle Land Conservancy.
Sharp, R., Tallis, H. T., Ricketts, T., Guerry, A. D., Wood, S. A., Chaplin-Kramer, R., Nelson, E., Ennaanay, D., Wolny, S., Olwero, N., Vigerstol, K., Pennington, D., Mendoza, G., Aukema, J., Foster, J., Forrest, J., Cameron, D., Arkema, K., Lonsdorf, E., … Bierbower, W. (2015). InVEST 3.1.3 User's Guide. The Natural Capital Project, Stanford University, University of Minnesota, The Nature Conservancy, and World Wildlife Fund.
Sharps, K., Masante, D., Thomas, A., Jackson, B., Redhead, J., May, L., Prosser, H., Cosby, B., Emmett, B., & Jones, L. (2017).Comparing strengths and weaknesses of three ecosystem services modelling tools in a diverse UK river catchment. Science of the Total Environment, 584, 118–130. doi: 10.1016/j.scitotenv.2016.12.160
Soeprobowati, T., Hadisusanto, S., Gell, P., & Zawadzki, A. (2012). The diatom stratigraphy of Lake Rawapening, implying eutrophication history. American Journal of Environmental Sciences, 8(3), 334–344. doi: 10.3844/ajessp.2012.334.344
Tu, L., Jarosch, K. A., Schneider, T., & Grosjean, M. (2019). Phosphorus fractions in sediments and their relevance for historical lake eutrophication in the Ponte Tresa basin (Lake Lugano, Switzerland) since 1959. Science of the total environment, 685, 806-817.
Vought, L.B.M., Pinay, G., Fuglsang, A., & Ruffinoni, C. (1995). Structure and function of buffer strips from a water quality perspective in agricultural landscapes. Landscape and Urban Planning, 31(1), 323–331. doi: 10.1016/0169-2046(94)01057-F
Wang, M., Duan, L., Wang, J., Peng, J., & Zheng, B. (2020). Determining the width of lake riparian buffer zones for improving water quality base on adjustment of land use structure. Ecological Engineering, 158(July), 106001. doi: 10.1016/j.ecoleng.2020.106001
Wuryanta, A., & Murtiono, U. H. (2018). Spatial Analysis for Eutrophication Management in The Lake Rawapening, Seamarang District Central Java. Media Pengembangan Ilmu Dan Profesi Kegeografian, 15(1), 16–30. https://journal.unnes.ac.id/nju/index.php/JG/index
Yang, C., Yang, P., Geng, J., Yin, H., & Chen, K. (2020). Sediment internal nutrient loading in the most polluted area of a shallow eutrophic lake (Lake Chaohu, China) and its contribution to lake eutrophication. Environmental Pollution, 262, 114292.
Zahara, S., Umroh, & Utami, E. (2016). Pengaruh Buangan Limbah Cair Pabrik Kelapa Sawit Terhadap Kualitas Air Sungai Mabat Kabupaten Blora. Jurnal Akuatik Sumberdaya Perairan, 10(1), 21–25.
Zhang, X., Zhao, J., Ding, L., Li, Y., Liu, H. X., Zhao, Y. F., & Fu, G. (2022). Eutrophication evolution trajectory influenced by human activities and climate in the shallow Lake Gehu, China. Ecological Indicators, 138(April), 108821. doi: 10.1016/j.ecolind.2022.108821
Zubaidah, T., Karnaningroem, N., & Slamet, A. (2019). The self-purification ability in the Rivers of Banjarmasin, Indonesia. Journal of Ecological Engineering, 20(2), 177–182. doi: 10.12911/22998993/97286
Article Metrics
Abstract view(s): 1424 time(s)Refbacks
- There are currently no refbacks.













